REPORTIZER.NET
Reporting software
eng
deu
ukr
Home
FAQ
Examples
Screenshots
Reportizer Viewer
Download
Version History
Order
Company
Contact
Users' Guide
Screenshots
Reportizer
Main Window with Report Preview
SQL Editor
Report Designer
Report in Text Mode
Expression Builder
SQL Editor Options
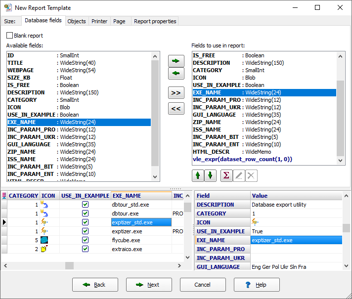
New Report Wizard
Preview of File Report
Creating Schema for Text Table
Reportizer Viewer
Database Report
File Report